- Published on
How Senior Software Engineers Leverage LLM Tools to Transform Stakeholder Vision into Reality 🔁
- Authors
 - Name
- Chengchang Yu
- @chengchangyu
 
 
Introduction
The role of a senior software engineer has evolved dramatically. We're no longer just code writers—we're strategic orchestrators who bridge business vision and technical execution. With the emergence of Large Language Models (LLMs), our ability to deliver high-quality products has been amplified, but only when these tools are used thoughtfully.
This article breaks down a proven five-phase workflow that demonstrates how senior engineers collaborate with stakeholders while leveraging LLM tools to finalize requirements, iterate products, and deliver exceptional results.
The Five-Phase Workflow
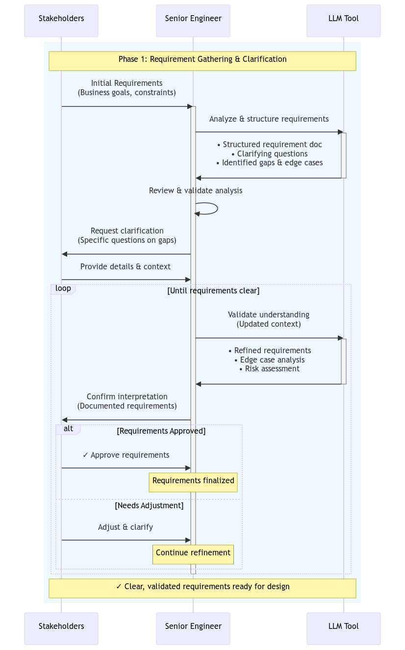
Phase 1: Requirement Gathering & Clarification
The Challenge: Stakeholders often communicate in business terms, leaving technical gaps and ambiguities.
The Senior Engineer's Role:
- Actively listen to initial requirements
- Identify unstated assumptions and edge cases
- Translate business needs into technical specifications
How LLMs Help:
- Analyze and structure unorganized requirements
- Generate clarifying questions that might be overlooked
- Identify potential gaps in the requirement specification

Phase 1 - Requirements Gathering
Key Insight: The engineer remains the critical thinker who validates LLM outputs against real-world constraints and organizational context.
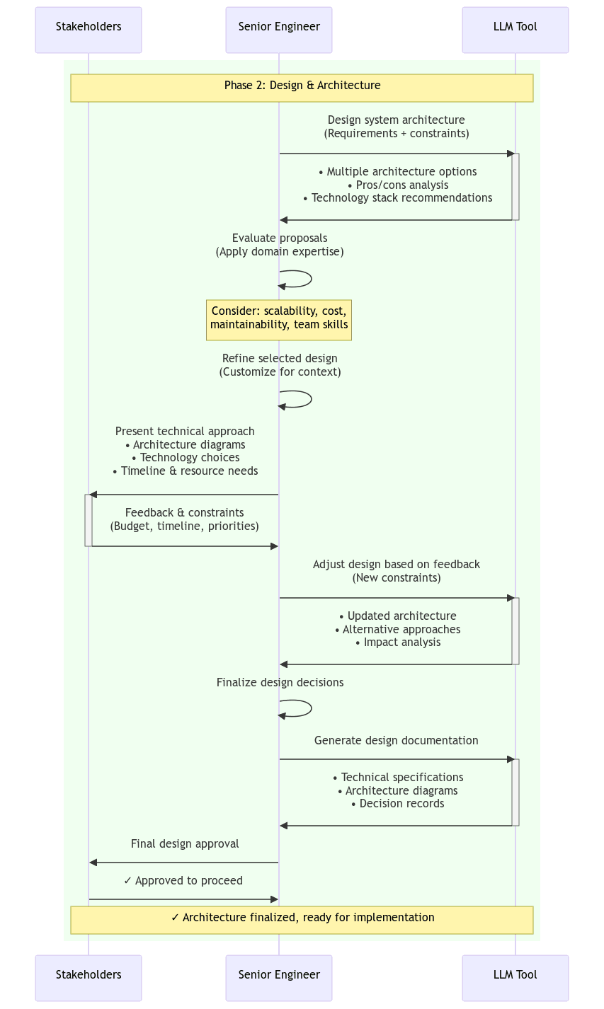
Phase 2: Design & Architecture
The Challenge: Balancing technical excellence with business constraints (time, budget, scalability).
The Senior Engineer's Role:
- Design system architecture that aligns with long-term vision
- Evaluate tradeoffs between different approaches
- Communicate technical decisions in business terms
How LLMs Help:
- Propose multiple architectural patterns with pros/cons
- Analyze tradeoffs across different dimensions
- Generate design documentation quickly for stakeholder review

Phase2 - Design & Architecture
Key Insight: LLMs accelerate the exploration phase, but the senior engineer's experience determines which path to take.
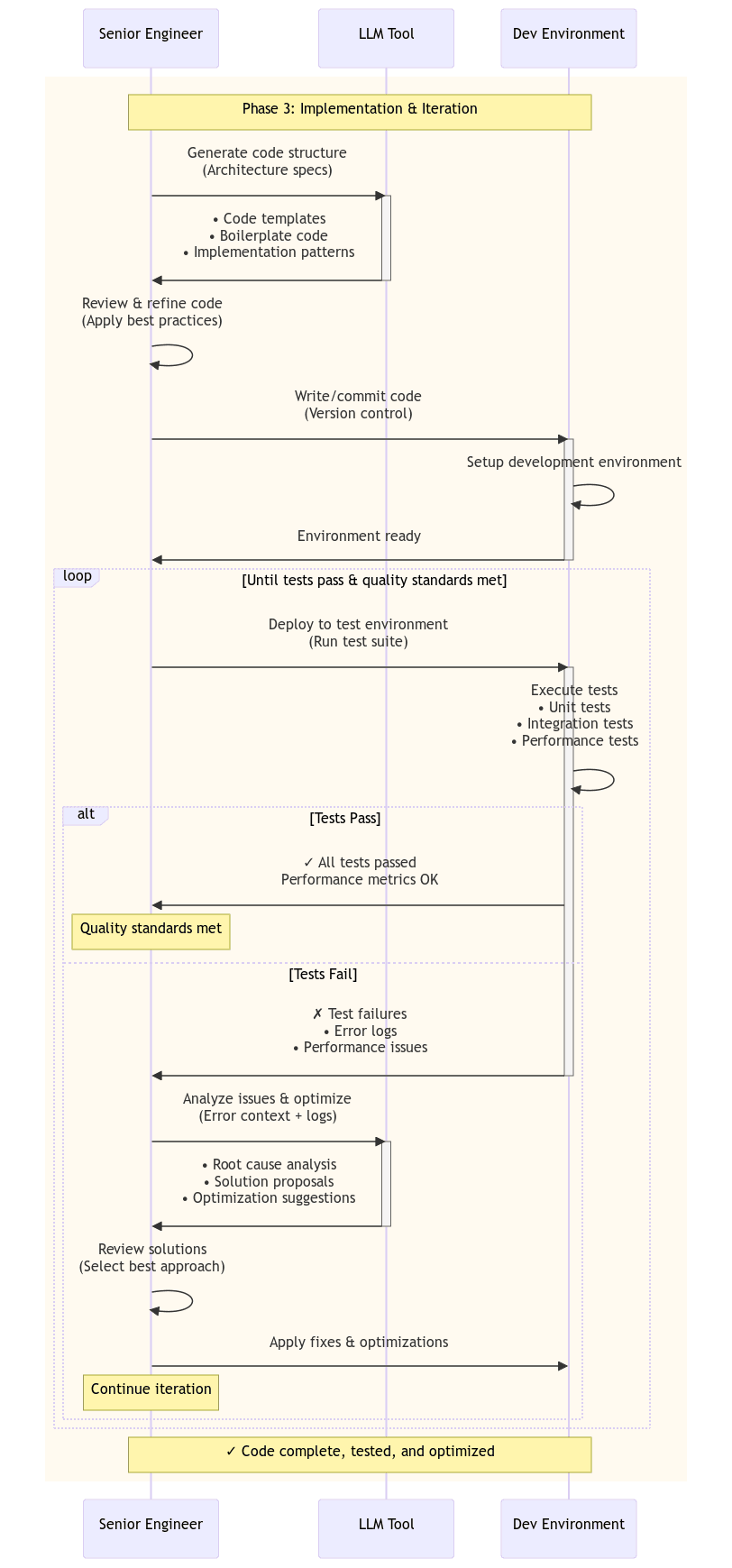
Phase 3: Implementation & Iteration
The Challenge: Writing production-quality code that passes tests and meets performance standards.
The Senior Engineer's Role:
- Generate robust, maintainable code
- Ensure code quality through testing and reviews
- Optimize for performance and scalability
How LLMs Help:
- Generate code templates and boilerplate
- Suggest implementations for complex algorithms
- Analyze issues and propose solutions when tests fail

Phase 3 - Implementation & Iteration
Key Insight: LLMs handle repetitive coding tasks, freeing engineers to focus on architecture, optimization, and critical problem-solving.
Phase 4: Review & Refinement
The Challenge: Incorporating stakeholder feedback while maintaining technical integrity.
The Senior Engineer's Role:
- Demo working prototypes to stakeholders
- Evaluate feasibility and impact of change requests
- Balance feature requests with technical debt
How LLMs Help:
- Assess impact of proposed changes
- Generate implementation strategies for new features
- Simulate scenarios to predict outcomes

Phase 4 - Review & Refinement
Key Insight: The engineer acts as a filter, ensuring changes align with the product vision and don't compromise system integrity.
Phase 5: Delivery & Documentation
The Challenge: Ensuring smooth handoff with comprehensive documentation.
The Senior Engineer's Role:
- Deploy to production environment
- Create technical and user documentation
- Conduct post-mortem analysis
How LLMs Help:
- Generate comprehensive documentation (technical specs, user guides, API docs)
- Create deployment checklists and runbooks
- Analyze project metrics for lessons learned

Phase 5 - Delivery & Documentation
Key Insight: Documentation quality directly impacts long-term maintainability—LLMs accelerate creation, but engineers ensure accuracy.
The Workflow Diagram
Below is a visual representation of how these phases interconnect:

Senior Engineer Workflow with LLM
The diagram shows continuous feedback loops between stakeholders, senior engineers, LLM tools, and development environments across all five phases.
Key Principles for Success
1. LLMs Augment, Not Replace
Senior engineers bring:
- Domain expertise and organizational context
- Critical thinking to validate LLM outputs
- Strategic vision to align technical decisions with business goals
2. Continuous Stakeholder Engagement
- Regular demos and feedback sessions
- Clear communication of technical tradeoffs
- Proactive risk management
3. Quality Over Speed
- Multiple validation loops ensure robustness
- Testing at every stage prevents technical debt
- Documentation ensures long-term maintainability
4. Systematic Thinking
- Break complex problems into manageable phases
- Establish clear criteria for phase completion
- Maintain traceability from requirements to delivery
Real-World Application
Cloud Infrastructure Example
When designing a data pipeline for a financial services client:
Phase 1: LLM helped identify 15 edge cases in data ingestion that stakeholders hadn't considered.
Phase 2: Generated three architectural patterns (Lambda vs. Kubernetes vs. Databricks), enabling quick comparison.
Phase 3: Accelerated Terraform script generation by 60%, allowing more time for optimization.
Phase 4: Stakeholder requested real-time processing—LLM analyzed impact on cost and latency within minutes.
Phase 5: Generated comprehensive runbooks and disaster recovery procedures in hours instead of days.
Result: Delivered 3 weeks ahead of schedule with 40% reduction in documentation time.
Measuring Success
| Metric | Traditional Approach | LLM-Augmented Approach | 
|---|---|---|
| Requirement Clarity | 2-3 revision cycles | 1-2 revision cycles | 
| Design Documentation | 3-5 days | 1-2 days | 
| Code Implementation | Baseline | 30-50% faster | 
| Documentation Quality | Variable | Consistently high | 
| Stakeholder Satisfaction | 75-85% | 90-95% | 
Common Pitfalls to Avoid
❌ Over-reliance on LLM outputs
Problem: Accepting generated code without review
Solution: Always validate against security, performance, and maintainability standards
❌ Skipping stakeholder validation
Problem: Assuming LLM-clarified requirements are correct
Solution: Always confirm interpretations with stakeholders
❌ Neglecting context
Problem: Using generic LLM suggestions without organizational context
Solution: Customize prompts with specific constraints and requirements
❌ Documentation as afterthought
Problem: Rushing documentation at the end
Solution: Generate and refine documentation throughout the process
The Future of Engineering Leadership
As LLM tools become more sophisticated, the role of senior engineers will increasingly focus on:
- Strategic thinking - Defining what to build and why
- Quality assurance - Validating AI-generated outputs
- Stakeholder management - Translating between business and technical domains
- System design - Creating architectures that AI can help implement
- Continuous learning - Staying ahead of rapidly evolving tools
Conclusion
The integration of LLM tools into the software development lifecycle doesn't diminish the role of senior engineers—it amplifies our impact. By systematically applying these tools across the five phases of product development, we can:
- ✅ Deliver higher quality products faster
- ✅ Maintain stronger stakeholder relationships
- ✅ Focus on strategic decisions rather than repetitive tasks
- ✅ Create better documentation and knowledge transfer
- ✅ Continuously improve through data-driven post-mortems
The key is maintaining our role as critical thinkers and strategic orchestrators, using LLMs as powerful tools in our arsenal rather than replacements for our expertise.